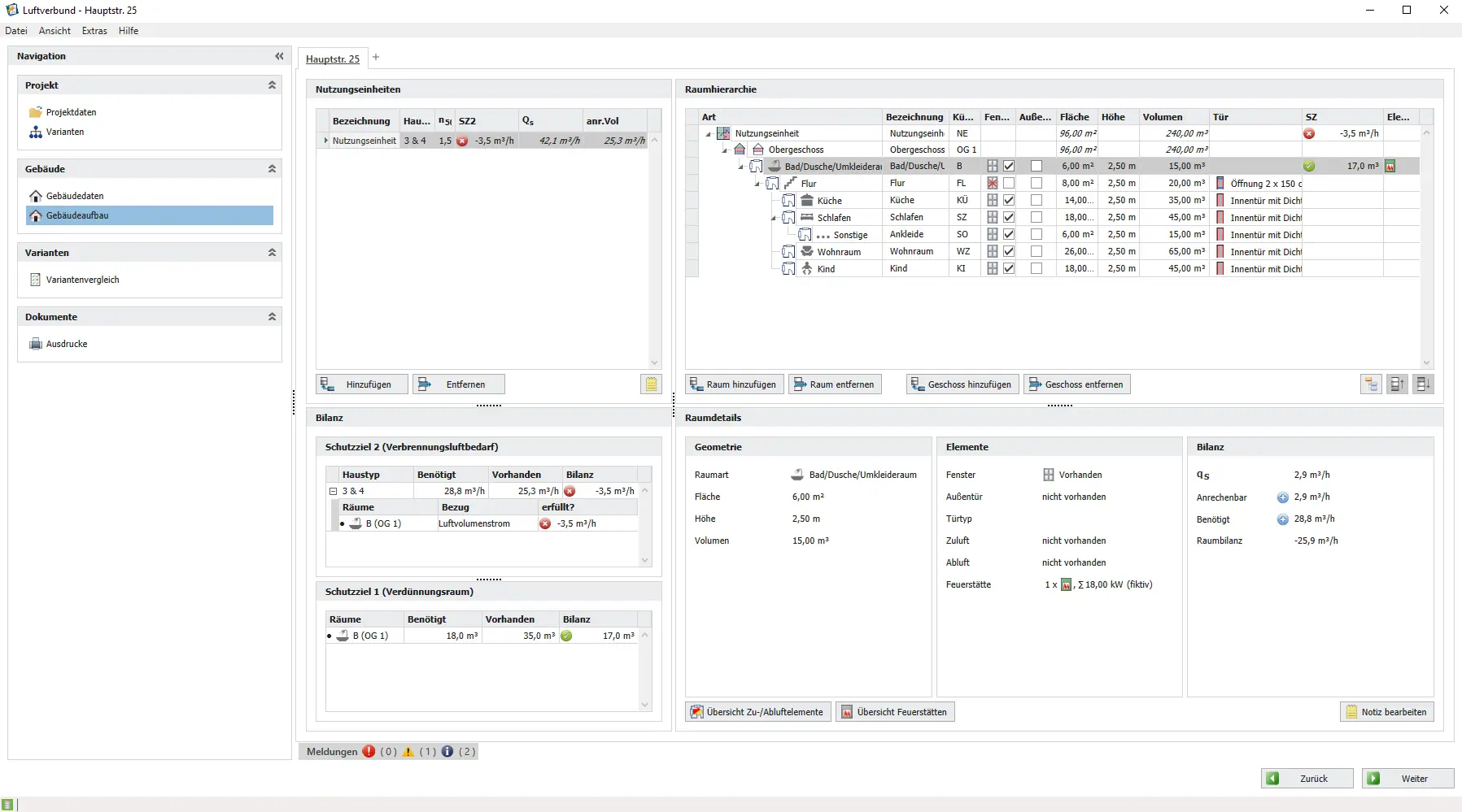
Berechnung der Verbrennungsluftversorgung für raumluftabhängige Feuerstätten unter Berücksichtigung von Zuluft- und Abluftelementen
Nachweisführung nach DVGW-TRGI und TROL inklusive Prüfung der Schutzziele 1 und 2
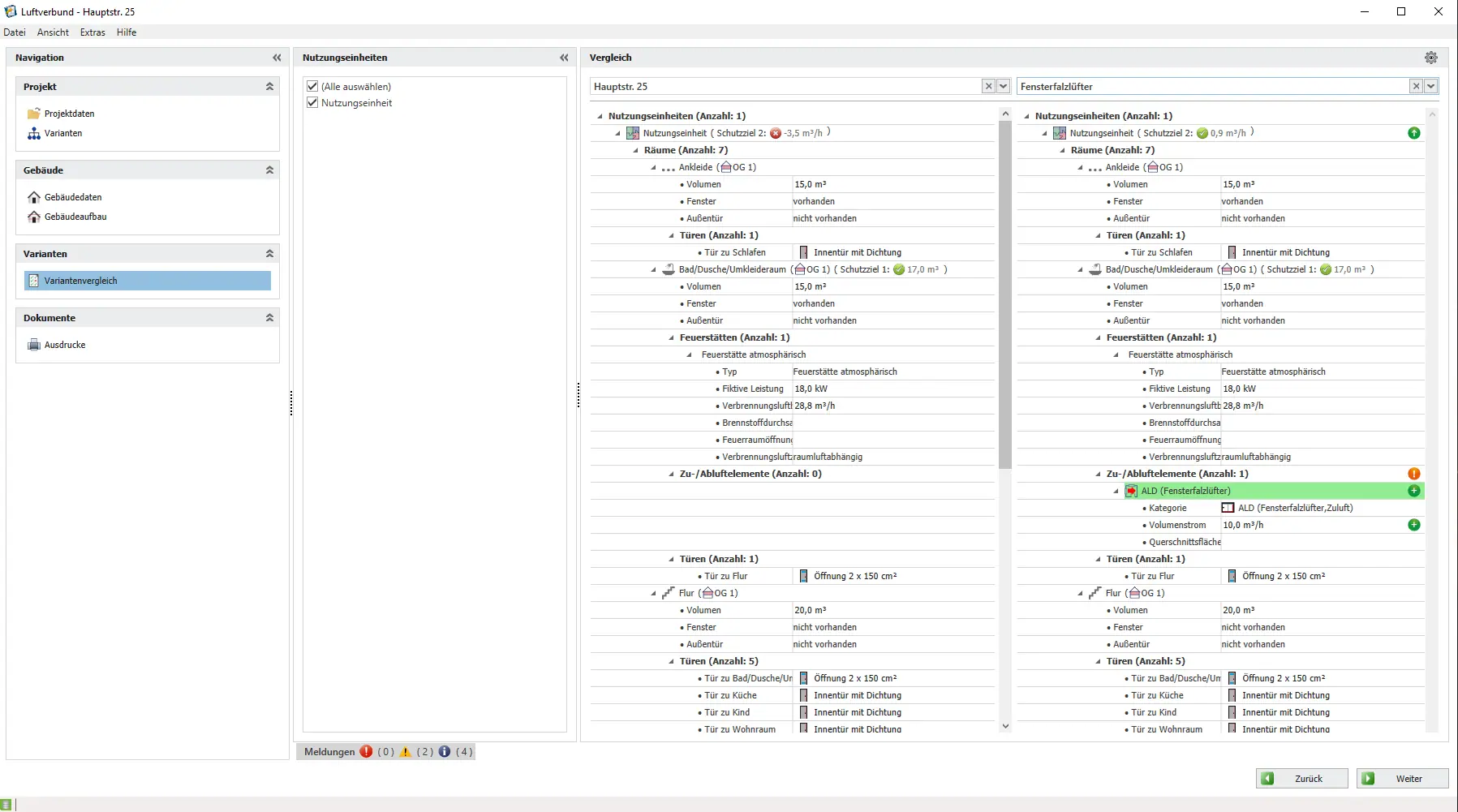
Mittelbarer und unmittelbarer Verbrennungsluftverbund - Berechnung unterschiedlicher Luftverbundvarianten je nach Gebäudekonfiguration
Berücksichtigung von Festbrennstofffeuerstätten inklusive spezieller Anforderungen an Sicherheit und Unterdruckverhalten
Lösungsvarianten zur Erfüllung der Schutzziele - Automatische Berechnung und Vorschläge für geeignete Maßnahmen
Tabellarische und detaillierte Berichtausgabe für Dokumentation und Vorlage bei Behörden, Schornsteinfegern oder Förderstellen
Dimensionierung von Zuluftkanälen inklusive automatischer Anpassung an Anlagenparameter
Fensterkippmaßberechnung in Verbindung mit Kontaktschalter - Nachweis der Verbrennungsluftversorgung über Fenster- oder Lüftungsstellung
Berücksichtigung von Steuerungselementen wie Unterdruckwächter, Soloschalter und Sicherheitseinrichtungen
Berechnungsnachweis nach DIN 1946-6 Beiblatt 3 (Entwurf) zur Beurteilung des Unterdruckverhaltens bei raumluftabhängigen Festbrennstofffeuerstätten in Kombination mit kontrollierter Wohnraumlüftung (KWL)
Schnelle Erfassung mithilfe intelligenter Assistenten und intuitiver Bedienung
Anreicherung der Gebäudedaten (Bauteile, Materialien, Raumdefinitionen, Zonen etc.)
Übersichtliches 3D-Modell zur visuellen Kontrolle der Planung
Bidirektionale Verknüpfung zwischen 3D-Modell und tabellarischer Gebäudedatenerfassung
Nahtloser Datenaustausch mit weiteren Hottgenroth-Programmen, z. B. GEG-Berater, ETU-Planer oder Optimus
Rechts- und normkonforme Nachweisführung nach DVGW-TRGI, TROL und DIN 1946-6 Beiblatt 3
Automatische Prüfung der Schutzziele 1 & 2
Einbindung von Festbrennstofffeuerstätten und KWL-Systemen
Detaillierte Dokumentation und Berichtsausgabe
3D-gestützte Planung mit HottCAD-Integration
Effizienter Workflow durch Assistenten, Variantenberechnung und automatische Vorschläge
10 GB HS Cloud für KAMIN Futura und Futura App! Die Grundlage für den ...
Nutzungsvertrag
zzgl. gesetzl. MwSt
-Keine einmalige Einrichtungsgebühr-
11,00 €
Querschnittsberechnung und Nachweis von Abgasanlagen
499,00 €
Das Technische Informationssystem für das Schornsteinfegerhandwerk (inklusive ...
199,00 €
Bitte aktivieren Sie JavaScript in Ihrem Browser, um den vollen Funktionsumfang unserer Seite nutzen zu können